Altera Stratix V LVDS clock tree问题
时间:10-02
整理:3721RD
点击:
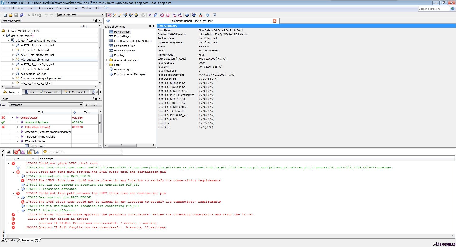
本人有个3片AD9739同步工程,FPGA为Altera的S5,AD9739采样率为2.4GHz,FPGA给AD9739的出数据和随路时钟采用altlvds_tx的外部锁相环方式。工程在fitter步过不去,报错如下图所示,求助大虾指点。
9739是DAC芯片?
嗯。
