ucos+lwip应用心得
经过几天调试除掉几个bug以后,ucos+lwip在我的44b0+8019开发板上终于跑得比较稳定了.一只觉得lwip是一个不错的开放源码的tcp/ip 协议栈,想把自己对lwip的移植和理解写出来.但是由于最近比较忙,lwip的移植也是利用业余时间做的,今天写好了第一部分(lwip的 process model)先贴上来,如果大家有兴趣我再接着往下写.另外我的移植参看了skyeye扬晔大侠的代码,大家可以去看看扬晔大侠的lwip在ucos上移植的文章和代码. lwip应用心得 lwIP是瑞士计算机科学院(Swedish Institute of Computer Science)的Adam Dunkels等开发的一套用于嵌入式系统的开放源代码TCP/IP协议栈。Lwip既可以移植到操作系统上,又可以在无操作系统的情况下独立运行. LwIP的特性如下: (1) 支持多网络接口下的IP转发 (2) 支持ICMP协议 (3) 包括实验性扩展的的UDP(用户数据报协议) (4) 包括阻塞控制,RTT估算和快速恢复和快速转发的TCP(传输控制协议) (5) 提供专门的内部回调接口(Raw API)用于提高应用程序性能 (6) 可选择的Berkeley接口API(多线程情况下) (7) 在最新的版本中支持ppp (8) 新版本中增加了的IP fragment的支持. (9) 支持DHCP协议,动态分配ip地址. 现在网上最新的版本是V0.6.4 1.lwip的进程模型(process model) tcp/ip协议栈的process model一般有几种方式. 1.tcp/ip协议的每一层是一个单独进程.链路层是一个进程,ip层是一个进

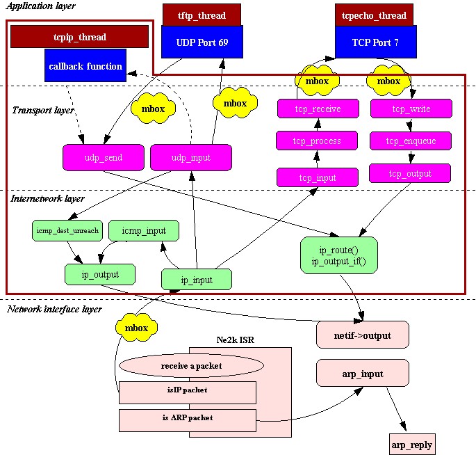
程,tcp层是一个进程.这样的好处是网络协 议的每一层都非常清晰,代码的调试和理解都非常容易.但是最大的坏处数据跨层传递时会引起上下文切换(context switch). 对于接收一个TCP segment要引起3次context switch(从网卡驱动程序到链路层进程,从链路层进程到ip层进程,从ip层进程 到TCP进程).通常对于操作系统来说,任务切换是要浪费时间的.过频的context swich是不可取的. 2.另外一种方式是TCP/IP协议栈在操作系统内核当中.应用程序通过操作系统的系统调用(system call)和协议栈来进行通讯. 这样TCP/IP的协议栈就限定于特定的操作系统内核了.如windows就是这种方式. 3.lwip的process model:所有tcp/ip协议栈都在一个进程当中,这样tcp/ip协议栈就和操作系统内核分开了.而应用层程序既可以 是单独的进程也可以驻留在tcp/ip进程中.如果应用程序是单独的进程可以通过操作系统的邮箱,消息队列等和tcp/ip进程进行通讯. 如果应用层程序驻留tcp/ip进程中,那应用层程序就利用内部回调函数口(Raw API)和tcp/ip协议栈通讯.对于ucos来说进程就是一个系统任务.lwip的process model请参看下图.在图中可以看到整个tcp/ip协议栈都在同一个任务(tcpip_thread)中.应用层程序既可以是独立的任务(如图中的 tftp_thread,tcpecho_thread),也可以在tcpip_thread中(如图左上角)中利用内部回调函数口(Raw API)和tcp/ip协议栈通讯

2 Port Lwip to uCos 在这个项目中我用的硬件平台是s3c44b0x+rtl8019.ucos在44b0上的移植在网上有很多大侠非常详尽的讲解和移植代码.我就不敢罗嗦了.需要说明的一点是lwip会为每个网络连接动态分配一些信号量(semaphone)和消息队列(Message Queue),当连接断开时会删掉这些semaphone和Queue.而Ucos-2.0不支持semaphone和Queue的删除,所以要选择一些较高版本的ucos.我用的是ucos-2.51. 2.1 Lwip的操作系统封装层(operating system.emulation layer) Lwip为了适应不同的操作系统,在代码中没有使用和某一个操作系统相关的系统调用和数据结构.而是在lwip和操作系统之间增加了一个操作系统封装层. 操作系统封装层为操作系统服务(定时,进程同步,消息传递)提供了一个统一的接口.在lwip中进程同步使用semaphone和消息传递采用”mbox”(其实在ucos的实现中我们使用的是Message Queue来实现lwip中的”mbox”,下面大家可以看到这一点) Operating system emulation layer的原代码在…/lwip/src/core/sys.c中.而和具体的操作系统相关的代码在../lwip/src/arch /sys_arch.c中. 操作系统封装层的主要函数如下: void sys_init(void)//系统初始化 sys_thread_t sys_thread_new(void (* function)(void *arg), void *arg,int prio)//创建一个新进程 sys_mbox_t sys_mbox_new(void)//创建一个邮箱 void sys_mbox_free(sys_mbox_t mbox)//释放并删除一个邮箱 void sys_mbox_post(sys_mbox_t mbox, void *data) //发送一个消息到邮箱 void sys_mbox_fetch(sys_mbox_t mbox, void **msg)//等待
- Windows CE 进程、线程和内存管理(11-09)
- RedHatLinux新手入门教程(5)(11-12)
- uClinux介绍(11-09)
- openwebmailV1.60安装教学(11-12)
- Linux嵌入式系统开发平台选型探讨(11-09)
- Windows CE 进程、线程和内存管理(二)(11-09)
