Analog Devices电机控制解决方案
时间:07-06
来源:互联网
点击:
Analog Devices (ADI)提供各种元器件与完整信号链集成,可加快电机系统的设计。ADI电机控制解决方案有助于工业设计人员实现超低功耗和高效率。ADI产品涵盖反馈和检测、隔离、电源管理、接口、嵌入式处理和通信领域。
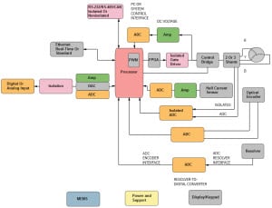
针对电机控制解决方案,ADI提供了门类齐全的产品组合,其中包括数据转换器、放大器、嵌入式处理器、iCoupler®数字隔离器和电源管理器件。ADI产品的性能和质量在同类产品中首屈一指,也能够从系统级来降低成本。 可以这样说,ADI所拥有的广泛技术组合,包括世界一流的隔离器、处理器、转换器和混合信号前端,可满足工业设计人员对于现在和未来的任何电机控制系统解决方案的需求。
轻松应对电机控制系统挑战
凭借下列优势,ADI产品能够轻松应对各种电机控制系统挑战。
丰富的产品和解决方案,其中高精度电流和电压检测可支持速度与扭矩控制。
ADI iCoupler数字隔离器产品具有业界最佳的高压安全隔离性能。
为IM电机和PMSM电机提供了更高效率和更灵活的算法。
ADI处理器提供了可靠的矢量和无传感器控制。
ADI的高性能、实时工业控制网络能够更好的同步多个电机。
电机控制解决方案——伺服控制手册:
adimotorandservocontrolsolutions_cn.PDF
(1.88 MB, 下载次数: 95)
电机控制解决方案——伺服控制手册
下载积分: 积分 -1
针对电机控制解决方案,ADI提供了门类齐全的产品组合,其中包括数据转换器、放大器、嵌入式处理器、iCoupler®数字隔离器和电源管理器件。ADI产品的性能和质量在同类产品中首屈一指,也能够从系统级来降低成本。 可以这样说,ADI所拥有的广泛技术组合,包括世界一流的隔离器、处理器、转换器和混合信号前端,可满足工业设计人员对于现在和未来的任何电机控制系统解决方案的需求。
轻松应对电机控制系统挑战
凭借下列优势,ADI产品能够轻松应对各种电机控制系统挑战。
丰富的产品和解决方案,其中高精度电流和电压检测可支持速度与扭矩控制。
ADI iCoupler数字隔离器产品具有业界最佳的高压安全隔离性能。
为IM电机和PMSM电机提供了更高效率和更灵活的算法。
ADI处理器提供了可靠的矢量和无传感器控制。
ADI的高性能、实时工业控制网络能够更好的同步多个电机。
电机控制解决方案——伺服控制手册:
adimotorandservocontrolsolutions_cn.PDF
(1.88 MB, 下载次数: 95)
2015-7-6 14:50:44 上传
下载次数: 95电机控制解决方案——伺服控制手册
下载积分: 积分 -1
| ||||||||
ADI 电源管理 嵌入式 放大器 电流 电压 传感器 相关文章:
- 无线IP视频监控应用即将井喷,Blackfin助您赢得先机(07-23)
- 关于安防应用中图像处理难点分析及处理器选择(07-14)
- 基于 SoPC 的震动信号采集设备设计(08-14)
- 汇聚式处理器提供智能电网设备核心平台(12-21)
- 新型数字温度传感器ADT75的原理及应用(01-13)
- AD7656-1 菊花链的多通道数据采集接口设计(01-23)





