针对阻抗转换优化的超低功耗集成混合信号计量解决方案
时间:03-04
来源:互联网
点击:
简介
ADuCM350是一款超低功耗集成混合信号计量解决方案,包含一个微控制器子系统用于处理、控制和连接。 该处理器子系统基于低功耗ARM? Cortex-M3处理器,由数字外设、嵌入式SRAM和闪存、一个提供时钟、复位和功耗管理功能的模拟子系统组成。
本应用笔记说明如何设置ADuCM350以利用双线测量方法最优地测量RC传感器的阻抗。为了优化阻抗测量的精度,用户必须最大程度地使用16位ADC范围。为此,峰峰值激励输出电压、RTIA/CTIA组合和校准电阻全都需要计算。 控制该计算的是流入负载的最大容许电流。
如果没有限制,则用户可以使跨阻放大器(TIA)输入ADC的信号摆幅最大,以获得尽可能好的SNR。
然而,如果负载电流有限制,例如在双线生物阻抗应用中为了满足IEC 60601标准,则用户应计算最大容许电流,并在电路中采取防范措施。
详细说明
传感器配置
在本应用笔记所述的例子中,用户想要利用图1所示配置测量一个RC型传感器在1 kHz激励信号下的阻抗。
传感器详情如下:

图1. 传感器RC配置
计算传感器的最小理想阻抗
第一步是计算传感器的最低未知阻抗。 由此可以计算输入TIA的最高电流信号。
对于图1中的传感器,当CP = 600 nF时,传感器阻抗处于最小值。
为了计算总阻抗ZT,第一步是计算CP电容的阻抗。


RCAL计算
为了计算RCAL值以校准系统,需使用最低未知阻抗Z。 如果RCAL等于最小阻抗的幅度,进入DFT的信号将很大, 这会改善可重复性和精度。
因此,本例使用大约1041 ?的RCAL。
情况1: 负载电流无限制
当负载电流无限制时,可以使用最大信号摆幅来使ADC结果的SNR最大。
·最大信号摆幅为600 mV峰值。
·流入TIA的最高信号电流 = 600 mV峰值/1041 ? = 0.576 mA峰值。
·TIA输出端的峰值电压(ADuCM350允许的最大值)= 750 mV峰值。
·对于峰值信号电流,产生750 mV峰值电压的RTIA电阻:
750 mV/0.576 mA = 1.302 kΩ
为了提高接收通道的抗混叠性能和稳定性,将一个抗混叠电容与RTIA并联。 选择80 kHz的3 dB点(这是系统的最大带宽)。


图2. 负载电流无限制情况下的信号摆幅
情况2: 负载电流有限制
当负载电流有限制时,应采取不同的方法。 本例中,IEC 60601身体浮空标准允许的最大漏电流为100 μA rms。 因此,本例假设50 μA rms/70.7 μA峰值为最大电流是安全的。
从单一故障校正角度看,考虑到身体浮空标准,各分支包括以下元件:
·1 μF CS隔直电容
·一个代表某种形式引脚的串联电阻(RLEAD)
将一个200 ?的额外限流串联电阻RLIMIT连接到驱动分支。

图3. 单一故障外部保护情况下的传感器
传感器的最小阻抗仍为1041 Ω。 ADuCM350 TIA看到的这个最小阻抗现在要加上串联元件。
计算网络中额外电路的阻抗:
200 Ω+ 100 Ω +100 Ω + 1 μF + 1 μF
假设激励频率为1 kHz。
电容为串联,因此

TIA看到的最小阻抗为传感器最小阻抗加上额外电路阻抗转换器的最小阻抗。

这就是ADuCM350看到的最小阻抗。出于安全原因,将此值降低20%以免ADC结果超范围。
因此,假设最小阻抗为1218.4 Ω。 Cortex-M3将任何低于此值的阻抗测量结果标记为无效结果。 应检查连接,因为该标志说明ADC发生超范围情况或遇到其他错误。
因此,对于1218.4 Ω的最小阻抗,为了支持最大70.7 μA峰值的电流,需要一个正弦波幅度。

注意:当DAC衰减器使能时(DAC_ATTEN = 1)时,最大允许的正弦波幅度为15 mV峰值。 由于86 mV峰值超过此值,因此有两个选择。 第一个选择是使用15 mV峰值,但信噪比会降低。 第二个选择是禁用DAC衰减器,在无衰减模式下选择86.5 mV峰值。 该选择的缺点是LSB大小会提高40倍。

LSB越大,则测量的分辨率越低,因而产生正弦波并测量响应时的量化噪声就越多。
继续讨论本例,使用15 mV峰值正弦波并使能衰减(DAC_ATTEN = 1)。
计算TIA看到的电流:
15 mV峰值/1218.4 Ω = 12.3 μA峰值信号
然后计算RTIA和CTIA以优化ADC范围,其中RTIA电阻给出750 mV峰值电压信号电流。
750 mV/12.3 μA = 60.98 kΩ
为了提高接收通道的抗混叠性能和稳定性,将一个抗混叠电容与RTIA并联。 选择80 kHz的3 dB点(系统的最大带宽)。


图4. 负载电流有限制情况下的信号摆幅
LabVIEW中的阻抗测量示例
ADuCM350 LabVIEW GUI可以测量阻抗并快速给出传感器测量原型。

图5. LabVIEW阻抗测量AFE控制

图6. LabVIEW阻抗测量结果
软件开发套件中的阻抗测量示例
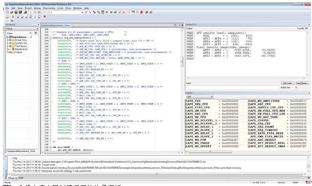
基于IAR嵌入式工作台的软件开发套件包括一个ImpedanceMeasurement_2Wire示例。 本例验证ADuCM350上阻抗转换器的性能。
示例步骤是测量三个未知双线阻抗。
·AFE3至AFE4
·AFE4至AFE5
·AFE5至AFE6
在代码中很容易设置激励频率、激励电压和RCAL的值。 可以将测量的其他变更写入测量序列中。 本示例项目的readme部分提供了更多信息。
图7显示了一个测量示例。 实部和虚部均进行了计算。

图7. 负载电流有限制情况下的信号摆幅
ADuCM350是一款超低功耗集成混合信号计量解决方案,包含一个微控制器子系统用于处理、控制和连接。 该处理器子系统基于低功耗ARM? Cortex-M3处理器,由数字外设、嵌入式SRAM和闪存、一个提供时钟、复位和功耗管理功能的模拟子系统组成。
本应用笔记说明如何设置ADuCM350以利用双线测量方法最优地测量RC传感器的阻抗。为了优化阻抗测量的精度,用户必须最大程度地使用16位ADC范围。为此,峰峰值激励输出电压、RTIA/CTIA组合和校准电阻全都需要计算。 控制该计算的是流入负载的最大容许电流。
如果没有限制,则用户可以使跨阻放大器(TIA)输入ADC的信号摆幅最大,以获得尽可能好的SNR。
然而,如果负载电流有限制,例如在双线生物阻抗应用中为了满足IEC 60601标准,则用户应计算最大容许电流,并在电路中采取防范措施。
详细说明
传感器配置
在本应用笔记所述的例子中,用户想要利用图1所示配置测量一个RC型传感器在1 kHz激励信号下的阻抗。
传感器详情如下:

图1. 传感器RC配置
计算传感器的最小理想阻抗
第一步是计算传感器的最低未知阻抗。 由此可以计算输入TIA的最高电流信号。
对于图1中的传感器,当CP = 600 nF时,传感器阻抗处于最小值。
为了计算总阻抗ZT,第一步是计算CP电容的阻抗。


RCAL计算
为了计算RCAL值以校准系统,需使用最低未知阻抗Z。 如果RCAL等于最小阻抗的幅度,进入DFT的信号将很大, 这会改善可重复性和精度。
因此,本例使用大约1041 ?的RCAL。
情况1: 负载电流无限制
当负载电流无限制时,可以使用最大信号摆幅来使ADC结果的SNR最大。
·最大信号摆幅为600 mV峰值。
·流入TIA的最高信号电流 = 600 mV峰值/1041 ? = 0.576 mA峰值。
·TIA输出端的峰值电压(ADuCM350允许的最大值)= 750 mV峰值。
·对于峰值信号电流,产生750 mV峰值电压的RTIA电阻:
750 mV/0.576 mA = 1.302 kΩ
为了提高接收通道的抗混叠性能和稳定性,将一个抗混叠电容与RTIA并联。 选择80 kHz的3 dB点(这是系统的最大带宽)。


图2. 负载电流无限制情况下的信号摆幅
情况2: 负载电流有限制
当负载电流有限制时,应采取不同的方法。 本例中,IEC 60601身体浮空标准允许的最大漏电流为100 μA rms。 因此,本例假设50 μA rms/70.7 μA峰值为最大电流是安全的。
从单一故障校正角度看,考虑到身体浮空标准,各分支包括以下元件:
·1 μF CS隔直电容
·一个代表某种形式引脚的串联电阻(RLEAD)
将一个200 ?的额外限流串联电阻RLIMIT连接到驱动分支。

图3. 单一故障外部保护情况下的传感器
传感器的最小阻抗仍为1041 Ω。 ADuCM350 TIA看到的这个最小阻抗现在要加上串联元件。
计算网络中额外电路的阻抗:
200 Ω+ 100 Ω +100 Ω + 1 μF + 1 μF
假设激励频率为1 kHz。
电容为串联,因此

TIA看到的最小阻抗为传感器最小阻抗加上额外电路阻抗转换器的最小阻抗。

这就是ADuCM350看到的最小阻抗。出于安全原因,将此值降低20%以免ADC结果超范围。
因此,假设最小阻抗为1218.4 Ω。 Cortex-M3将任何低于此值的阻抗测量结果标记为无效结果。 应检查连接,因为该标志说明ADC发生超范围情况或遇到其他错误。
因此,对于1218.4 Ω的最小阻抗,为了支持最大70.7 μA峰值的电流,需要一个正弦波幅度。

注意:当DAC衰减器使能时(DAC_ATTEN = 1)时,最大允许的正弦波幅度为15 mV峰值。 由于86 mV峰值超过此值,因此有两个选择。 第一个选择是使用15 mV峰值,但信噪比会降低。 第二个选择是禁用DAC衰减器,在无衰减模式下选择86.5 mV峰值。 该选择的缺点是LSB大小会提高40倍。

LSB越大,则测量的分辨率越低,因而产生正弦波并测量响应时的量化噪声就越多。
继续讨论本例,使用15 mV峰值正弦波并使能衰减(DAC_ATTEN = 1)。
计算TIA看到的电流:
15 mV峰值/1218.4 Ω = 12.3 μA峰值信号
然后计算RTIA和CTIA以优化ADC范围,其中RTIA电阻给出750 mV峰值电压信号电流。
750 mV/12.3 μA = 60.98 kΩ
为了提高接收通道的抗混叠性能和稳定性,将一个抗混叠电容与RTIA并联。 选择80 kHz的3 dB点(系统的最大带宽)。


图4. 负载电流有限制情况下的信号摆幅
LabVIEW中的阻抗测量示例
ADuCM350 LabVIEW GUI可以测量阻抗并快速给出传感器测量原型。

图5. LabVIEW阻抗测量AFE控制

图6. LabVIEW阻抗测量结果
软件开发套件中的阻抗测量示例
基于IAR嵌入式工作台的软件开发套件包括一个ImpedanceMeasurement_2Wire示例。 本例验证ADuCM350上阻抗转换器的性能。
示例步骤是测量三个未知双线阻抗。
·AFE3至AFE4
·AFE4至AFE5
·AFE5至AFE6
在代码中很容易设置激励频率、激励电压和RCAL的值。 可以将测量的其他变更写入测量序列中。 本示例项目的readme部分提供了更多信息。
图7显示了一个测量示例。 实部和虚部均进行了计算。

图7. 负载电流有限制情况下的信号摆幅
ARM Cortex 嵌入式 传感器 ADC 电压 电阻 电流 放大器 电路 电容 DAC LabVIEW 相关文章:
- 基于ARM核的音频解码器单芯片系统(01-05)
- 美国国家半导体SolarMagic技术为公寓太阳能工程增加22.6%的发电量(06-21)
- 基于FPGA的多通道数据采集系统设计(09-30)
- 心电模拟波形发生系统的设计(06-15)
- 基于ARM和DS18B20的数字测温系统(10-21)
- 掉电保护在嵌入式系统中的设计应用(01-05)
