ATU拉网时做ps业务会出现一条很长一段下载为零
时间:03-20
整理:3721RD
点击:
如题。
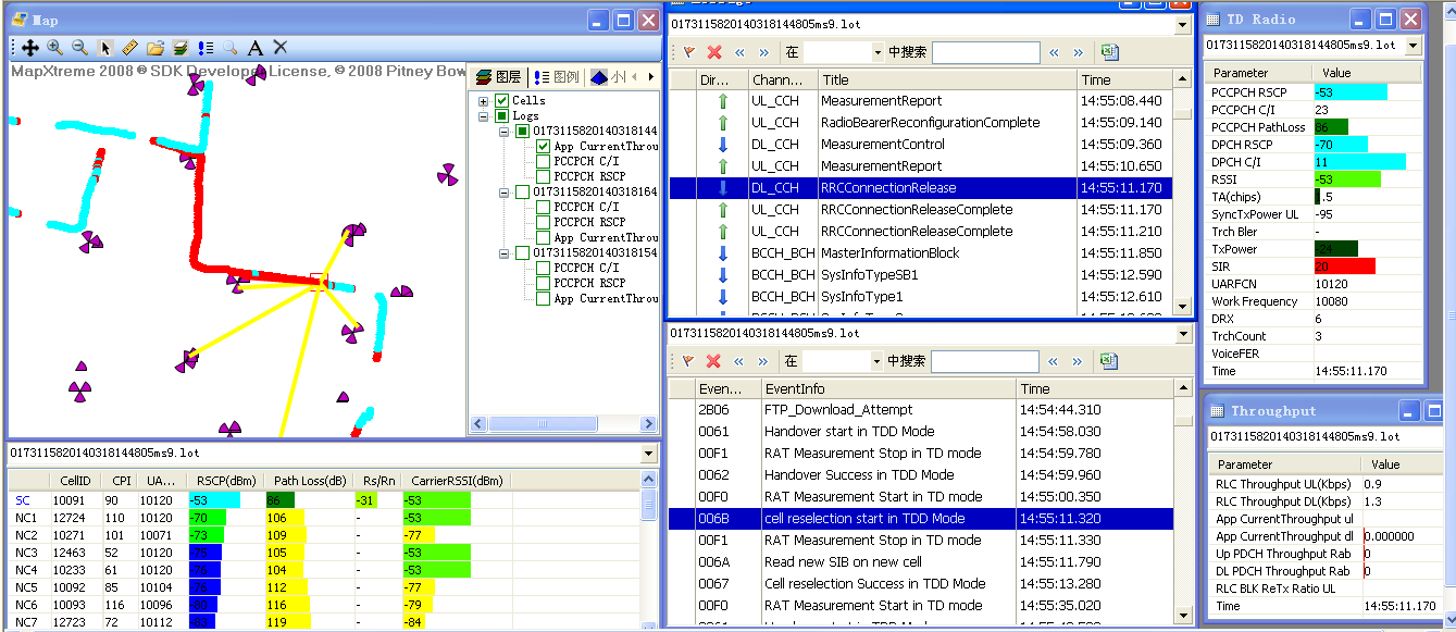
ATU拉网时,FTP下载发起之后,RRC就会断开。
求大神给科普一下。
ATU拉网时,FTP下载发起之后,RRC就会断开。
求大神给科普一下。
RRC只负责移动性管理(连接)和资源分配等相关工作,数据下载不属于其负责范围,所以在FTP开始下载后,就暂停(断了)...
手机掉死,属于设备原因。异常事件。
需要排查:
1、是否为测试终端问题,这个经常发生;
2、是否为服务器设置问题,换个服务器试试;
3、从信令看是重选到TDD网络下,确认你这个终端是支持哪些频段的。
供参考。
RRC信令先断了。哪里会有下载业务进行?所以从FTP下载触发到真正业务下载之间是0速率。
整个流程看,先是FTP下载触发,之后发起切换成功后后RRC先断了,后来重选有建立了,之后才能有PS正常下载业务正常。
建议好好看看PS业务信令流程。
楼主你好,你提出的问题主要原因:1、可能是2/3互操作异常导致下载速率不稳定;
2、FTP服务器故障;
3、手机tx-power飙到最大值,网络可能严重干扰,建议结合占用ci的KPI指标进行分析。
