求帮忙看看这个错在哪里了?
时间:10-02
整理:3721RD
点击:
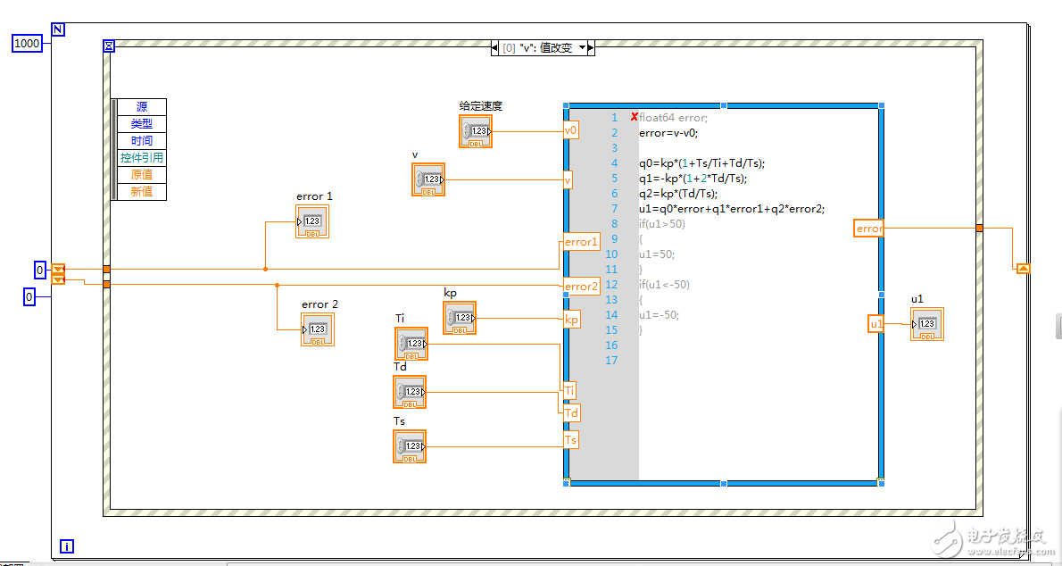
初学LABVIEW,写了一个增量PID的程序,控制量是U1,本来程序没问题的,给U1加了一个IF语句,想把控制量限制在一个范围里,就出问题了,求解。在线等,急 啊删除 float64 error 定义,原因:
lv 公式节点包括 formula node 和 mathscript nod,
1、mathscript node 中没有这个定义,只有 float 与 double ,且 貌似float仅能定义一维数组;float64应该是formula node 语法;
2、既然输出端有引用 error ,其实隐含已经定义,删掉那行即可。
3、if语句不对,正确语法
if ( yt<22)
temp = 2.0;
elseif ( yt<33)
temp = 3.0;
end
你的貌似是formula node 语法
。知道错误了,if 语法用错了,习惯了c,不太适应.m的规则
if 要加 end。不知道自己能不能回答。
大哥,将错误提示贴出来看下。什么信息及错误代码!
学习学习共同进步~
感谢!
